鼠标加速,小猪教您鼠标加速怎么关
- 时间:2018年07月26日 19:42:25 来源:魔法猪系统重装大师官网 人气:12766
小伙伴们,小编今天来给你们说说关于电脑的配件之一,鼠标的相关知识。那就是关于关闭鼠标加速,小伙伴们想知道吗?想知道的话,就快和雄辩接着往下看吧~来看看鼠标加速怎么关闭。
鼠标就是电脑的得力干将,因为我们在电脑上的操作有百分之四十多都需要靠鼠标才能完成的。所以鼠标对于我们来说是占据着十分重要的地位的。接下来小编就来给你们说说鼠标加速怎么关闭。
1.MAC的设置:打开“系统偏好设置”。

鼠标加速载图1
2.找到鼠标选项,WINDOWS系统则是键盘和鼠标选项。

关掉鼠标加速载图2
3.进入后即可根据需要增加或减少鼠标移动速度。

关闭鼠标加速载图3
4.WINDWOS的设置:从开始菜单选中“系统”项并打开。(控制面板)

鼠标加速怎么关载图4
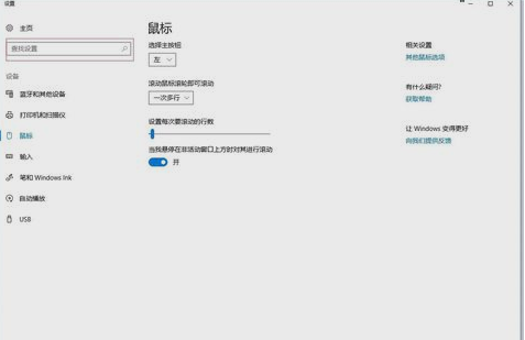
5.然后在“查找设备”里输入“鼠标”,打开鼠标设置。

关掉鼠标加速载图5
6.然后点击“其他鼠标选项”,即可打开鼠标速度设置界面咯。这就是解决方法啦~~

关掉鼠标加速载图6
鼠标加速怎么关,鼠标加速,关掉鼠标加速,关闭鼠





